Next-generation sequencing (NGS) has become indispensable across research and production environments, but scaling library preparation to meet high-throughput demands remains a persistent challenge. While most automated solutions have standardized around 96-well formats, laboratories processing thousands of samples face a difficult choice: accept the limitations of manual intervention or invest in prohibitively expensive custom systems.
The Prime NGS Workstation changes this equation entirely. If you are attending SLAS2026 in Boston, we will be showing live demos of this workstation on the exhibition floor. Visit Booth #1408 at SLAS!
Let’s delve into the specifics of Prime NGS.
The 384-Well-Sized Gap in the Market
For mainstream NGS applications, the automation landscape has converged on 96-well formats with workflows that rely heavily on disposable tips at every step. This approach works for routine workflows but becomes economically and operationally unsustainable at scale. When labs attempt to move to 384-well formats to increase throughput, they discover their options are severely limited. Most resort to using benchtop reagent dispensers and plate washers with manual intervention, sacrificing the efficiency and reproducibility that automation should provide.
The Prime NGS Workstation was purpose-built to fill this gap. It's one of the few systems on the market specifically designed for 384-well NGS workflows, enabling laboratories to process thousands of samples per day with minimal manual intervention and the lowest cost per sample possible.
An Integrated Solution in a Compact Footprint
What sets Prime NGS apart is its fully integrated design (Fig. 1). Instead of requiring laboratories to source, configure, and integrate separate devices, this system combines everything needed for high-throughput library preparation into one compact footprint:
- Prime Liquid Handler with built-in collaborative robot (ACell)
- Dynamic gantry that reaches every deck position
- PrimeStore high-capacity ambient storage with both random and non-random access
- Formulatrix Tempest dispenser for precise bead, enzyme, and buffer dispensing from temperature-controlled reagent tubes
- BlueCatBio Blue Washer for efficient bead-based cleanups
- 4x Inheco ODTC units for incubations and thermal cycling
- QInstruments BioShake for consistent mixing
- Integrated barcode scanning, plate orientation, and deadlock avoidance

Figure 1. Rendering of the Prime NGS Workstation, featuring the HighRes Prime Liquid Handler and including integrated instruments like the Formulatrix Tempest, BlueCatBio BlueWasher, Inheco ODTC, and more.
The vertical orientation and intelligent design maximize capacity while minimizing floor space, making it possible to achieve production-scale throughput without sacrificing valuable laboratory real estate.

Figure 2. System design drawing for Prime NGS Workstation, highlighting its efficient lab footprint, spanning a mere 3’ x 8’ x 6.4’ or 0.95 m x 2.5 m x 2 m (W x L x H).
Designed for Reliability and Continuous Operation
Production environments demand systems that can run reliably day and night. The Prime NGS Workstation was engineered with this requirement at its core. High-quality components, robust mechanical design, and extensive walk-away time ensure the system can handle continuous operation in demanding sequencing facilities.
The built-in collaborative robot enables continuous pipetting while other processes occur simultaneously, dramatically improving workflow efficiency. Multiple access points with intelligent pausing allow operators to interact with the system when necessary without compromising ongoing operations.
Cost Efficiency Through Smart Design
One of the most compelling advantages of the Prime NGS Workstation is its approach to consumables. The BlueCatBio BlueWasher performs bead-based cleanups without the constant need for disposable tips, generating significant savings on plastic consumables over time. For high-volume facilities processing hundreds or thousands of plates, these savings add up quickly while also reducing environmental impact.
The Tempest dispenser's non-contact micro diaphragm technology ensures precise, reliable dispensing of challenging reagents, including magnetic beads, with dead volumes as low as 48 μL per chip. This precision minimizes reagent waste while maintaining the accuracy critical for reproducible library preparation.
Real-World Performance
Let's look at concrete numbers. Running eight 384-well plates through the complete Twist EF 2.0 DNA Library Prep protocol, from enzymatic fragmentation through final purification, takes approximately eight hours on the Prime NGS Workstation (Fig. 3). This represents thousands of samples processed with minimal hands-on time, enabling laboratories to achieve throughput levels previously requiring multiple technicians and significantly larger equipment footprints.

Figure 3. End-to-End Simulated Prime NGS Workstation Gantt Chart in CellarioScheduler.
The system handles the complete workflow (Fig. 3):
- DNA enzymatic fragmentation (Fig. 4A)
- Adapter ligation (Fig. 4B)
- Purification of ligated fragments (Fig. 4C)
- PCR amplification (Fig. 4D)
- Final sample purification (Fig. 4E)

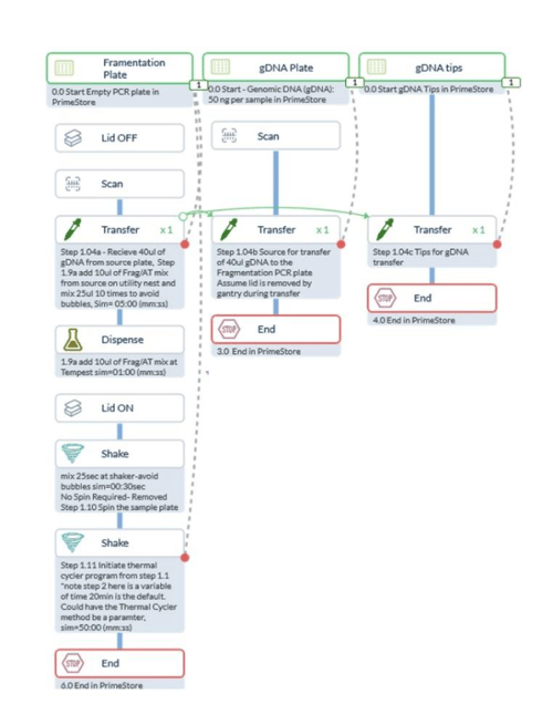
(A) DNA Fragmentation

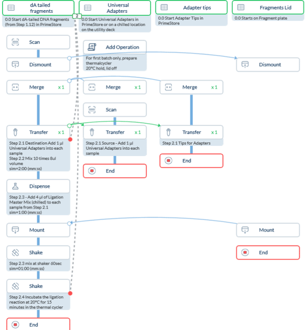
(B) Adapter Ligation

(C) Ligated Sample Purification

(D) PCR Amplification

(E) Purify Ligation Sample
Figure 4. Simulated CellarioScheduler Gantt Charts for Automated 384-Well Library Prep using Prime NGS Workstation

(A) DNA Fragmentation

(B) Adapter Ligation

(C) Ligated Sample Purification

(D) PCR Amplification

(E) Purify Ligation Sample
Figure 5. Stepwise Simulated CellarioScheduler Gantt Charts for Automated 384-Well Library Prep using Prime NGS Workstation

(A) DNA Fragmentation

(B) Adapter Ligation

(C) PCR Amplification

(D) Ligated Sample Purification

(E) Purify Ligated Sample
Figure 5. Simulated CellarioScheduler Resource Utilization Charts for Automated 384-Well Library Prep using Prime NGS Workstation
Each step is fully automated with optimized timing, and the integrated thermocycling and incubation capabilities eliminate the need to move plates between separate instruments (Fig. 5).
The Power of Reaction Miniaturization
One of the most transformative features of the Prime NGS Workstation is its ability to miniaturize reactions to one-fifth the standard volume. This seemingly simple capability delivers profound benefits that multiply across high-throughput operations.
Dramatically Reduced Reagent Consumption
By scaling reactions down to 20% of typical volumes, the Prime NGS Workstation cuts reagent costs proportionally. For laboratories processing hundreds or thousands of plates annually, this translates to substantial savings on expensive NGS library preparation kits, enzymes, and magnetic beads. The precision of the Tempest dispenser ensures reliable performance even at these reduced volumes, maintaining the quality and reproducibility labs demand while minimizing waste.
Five-Fold Increase in Sample Capacity
Perhaps even more valuable than the direct cost savings is what miniaturization enables: laboratories can run five times as many samples for the same reagent budget. This multiplication effect transforms operational capacity. A facility that could previously process 1,000 samples per week can now handle 5,000 samples with the same consumables expenditure.
For research programs constrained by reagent budgets rather than instrument time, this represents a fundamental shift in what is achievable. Large-scale breeding programs, population genomics studies, and clinical research initiatives can expand their scope dramatically without requiring proportional increases in funding.
The combination of 384-well formatting and reaction miniaturization positions the Prime NGS Workstation as a true force multiplier for high-throughput sequencing operations, enabling laboratories to achieve unprecedented scale and efficiency.
Flexibility for Your Lab’s Evolving Needs
Laboratory requirements change and the Prime NGS Workstation was designed with adaptability in mind. The system supports automated, efficient pipetting head swapping, making it straightforward to add normalization workflows or upgrade capabilities as protocols evolve. The optional iZ8 head provides additional functionality for laboratories with specialized requirements.
This flexibility extends to the protocols themselves. While the system comes configured for standard NGS library preparation workflows, the underlying Cellario software platform enables customization and development of new protocols to meet specific application needs.
Ideal Applications and Target Users
The Prime NGS Workstation excels in environments requiring high-volume sequencing capabilities:
- Agricultural genomics facilities conducting large-scale breeding programs and trait analysis
- Clinical production labs processing patient samples at scale
- Pharmaceutical companies conducting extensive compound screening and genomics research
- Core facilities serving multiple research groups with diverse high-throughput needs
Any laboratory that has outgrown 96-well automation but found 384-well options limited or prohibitively expensive will find the Prime NGS Workstation delivers a balance of capability, reliability, and cost-effectiveness.
Beyond Custom Solutions
Many laboratories have invested in custom-built Prime systems over the years, each tailored to specific requirements but often at considerable expense and with extended implementation timelines. The standardized Prime NGS Workstation represents a more efficient path forward: a pre-configured, optimized system that delivers production-ready performance out of the box while maintaining the flexibility to adapt to specific workflows.
The system's smaller footprint and more efficient design compared to earlier custom builds make it accessible to a broader range of facilities, democratizing access to high-throughput 384-well automation.
Moving NGS Automation Forward
The Prime NGS Workstation addresses a genuine gap in the laboratory automation market. By combining integrated design, cost-efficient consumables use, robust construction for continuous operation, and purpose-built 384-well capability, it enables laboratories to scale their sequencing operations without compromise.
For facilities ready to move beyond manual intervention and achieve reproducible, high-throughput library preparation at the lowest cost per sample, the Prime NGS Workstation delivers a complete, proven solution.
Ready to completely transform your NGS library prep workflow?
Contact our team to discuss how the Prime NGS Workstation can meet your specific throughput requirements and application needs!
